AI 工具
GitHub 上 10 大热门开源 AI Agent 项目综述
本文介绍 GitHub 上 10 大热门开源 AI Agent 项目,包括AutoGPT、Dify、AgentGPT、GPT Engineer等开源项目。
AI 工具
本文介绍 GitHub 上 10 大热门开源 AI Agent 项目,包括AutoGPT、Dify、AgentGPT、GPT Engineer等开源项目。
AI
本文介绍10 个好用的 VSCode AI 代码补全插件,包括GitHub Copilot、Tabnine、IntelliCode、Amazon Q、CodeGeeX、Cody、AI Genie、Codeium、AskCodi和Blackbox AI。
AI 工具
本文来探讨 10 个在 VSCode 中非常好用的 AI 编程插件,它们将彻底改变你的编程体验,将 VSCode 变成一个更加智能和高效的编程助手。
AI 工具
AI 正在深刻地改变着我们的工作方式,尤其是在编程领域。本文来聊聊 10 个好用的 AI 编程工具,这些工具不仅能够提高我们的工作效率,还能激发我们的创造力。
AI
HiFox AI 是一站式AI应用平台,该平台集成了各大AI模型资源,提供了丰富的AI应用场景,支持用户定制个性化AI应用,并通过工作流和批量处理功能帮助用户自动化完成各类复杂任务。无论是普通用户还是技术专业人员,都能在HiFox AI平台上找到适合自己的AI解决方案。
Github
AI 发展的势头非常猛烈,AI 编程助手已经成为开发者提升效率的重要工具。本文精选了 5 个备受欢迎的开源 AI 编程助手,希望能帮助开发者找到最适合自己的编程伙伴。
AI 工具
豆包 MarsCode 作为一款现代化的智能开发工具,集成了 AI 技术与传统 IDE 的优势,为开发者提供了便捷、智能的编程体验。
AI 工具
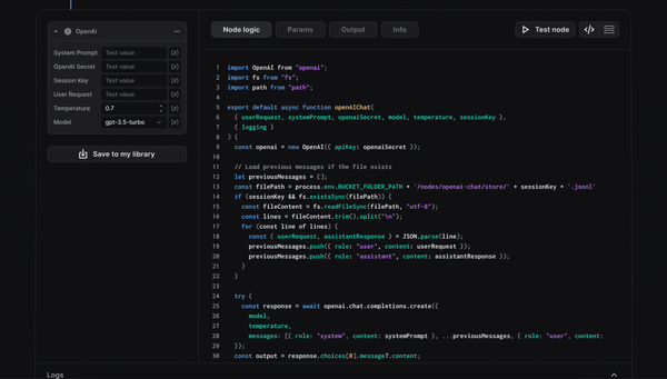
BuildShip V2 是一款革命性的后端开发工具,它通过可视化界面和 AI 技术的结合,让后端 API 和工作流的开发变得前所未有的简单。
AI 工具
Latta AI 是一款革新性的开发工具,它利用人工智能技术自动查找和解决代码中的 bug,最显著的特点是无需直接查看代码就能完成问题诊断和修复。 基本信息
AI 工具
CopilotKit 是一个开源框架,专门用于在 React 应用中构建 AI 副驾驶(Copilots)和 AI 代理(Agents)。
AI
OpenHands 的出现,标志着 AI 在软件开发领域应用的一个新里程碑。它不仅简化了 AI 辅助编码的使用流程,还为开发者提供了一个强大的工具来提高生产力和代码质量。
AI 工具
Loopple AI 网站构建器是一款适合所有技术水平的用户,利用人工智能简化和加速网站构建过程的强大工具。
AI
Monica Code 代表了当前 AI 编程助手的发展趋势,通过将先进的 AI 能力直接集成到开发环境中,有效提升开发效率。
AI
Langtail 的出现标志着 AI 应用测试领域的一个重要进展。通过提供直观的界面和强大的功能,它使得 AI 开发者能够更加轻松地进行应用测试和优化。