BuildShip V2 介绍:AI 驱动的可视化后端开发平台
AI 工具 AI 编程工具 AI 代码工具

BuildShip V2 介绍:AI 驱动的可视化后端开发平台

主页 > 博客 > BuildShip V2 介绍:AI 驱动的可视化后端开发平台

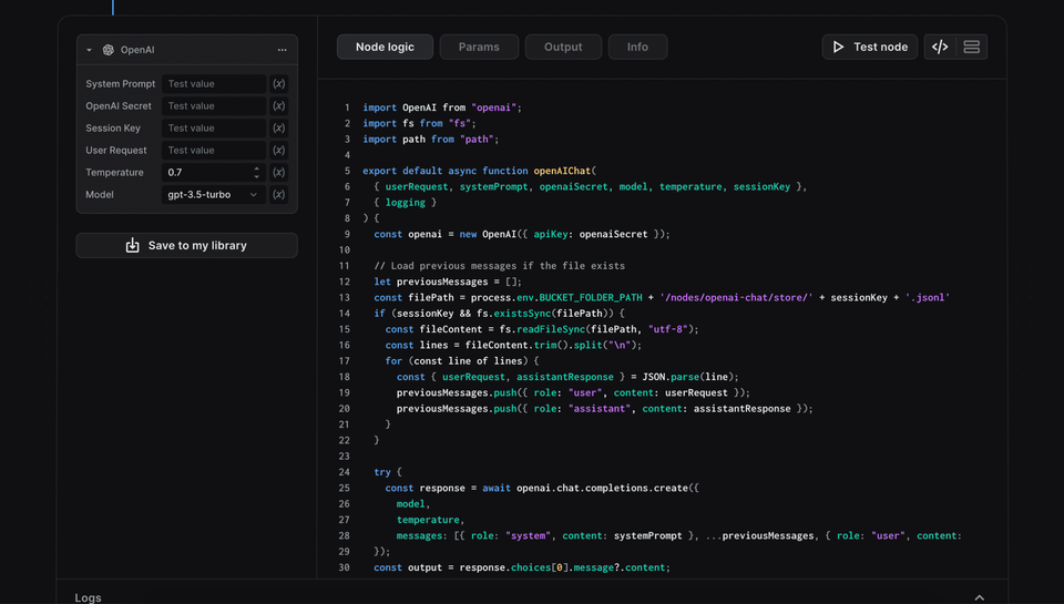
BuildShip V2 是一款革命性的后端开发工具,它通过可视化界面和 AI 技术的结合,让后端 API 和工作流的开发变得前所未有的简单。无论你是经验丰富的开发者还是技术新手,都能够利用这个平台快速构建复杂的后端系统。

产品基本信息

项目
详情
产品名称
BuildShip V2
官方网站
https://www.buildship.com
产品类型
开发者工具 / 人工智能 / 无代码平台
使用方式
可视化界面
目标用户
开发者、技术团队、创业公司
产品定位
后端开发可视化平台

核心功能

功能类别
具体描述
API 开发
- 可视化构建 API 接口
- 支持多种 API 协议
- 自动生成 API 文档
工作流自动化
- 可视化工作流设计
- 业务流程自动化
- 自定义流程节点
AI 集成
- AI 辅助开发
- 智能代码生成
- 自动化测试建议
组件系统
- 数千个预置节点
- 自定义节点创建
- 节点市场

技术特性

特性
说明
可扩展性
生产级别的系统扩展能力
版本控制
内置代码版本管理功能
代码访问
支持直接访问和编辑底层代码
数据存储
提供可靠的数据存储解决方案
部署选项
支持多种部署方式和环境

产品优势

  1. 无代码开发
    1. 降低技术门槛
    2. 加快开发速度
    3. 减少学习成本
  2. 灵活性
    1. 支持代码级别自定义
    2. 可扩展的组件系统
    3. 适应不同开发需求
  3. 企业级特性
    1. 安全性保障
    2. 可靠的扩展性
    3. 完整的版本控制

适用场景

  • 初创公司快速开发 MVP
  • 企业内部工具开发
  • API 服务构建
  • 业务流程自动化
  • 系统集成项目

BuildShip V2 代表了后端开发工具的未来方向,它巧妙地平衡了无代码开发的简便性和传统编程的灵活性。通过 AI 技术的加持,它不仅提供了直观的可视化开发体验,还保持了专业开发所需的深度定制能力。对于希望提高开发效率、降低技术门槛,同时又不想牺牲系统灵活性的团队来说,BuildShip V2 是一个值得考虑的选择。这个平台特别适合那些需要快速构建后端服务,但又不想陷入复杂的技术细节的团队。无论是构建企业级应用还是开发原型产品,BuildShip V2 都能提供所需的工具和灵活性。


了解更多:

除非注明,否则均为 promptchoose.edu520.com 原创文章,请勿转载谢谢!

本文标题:BuildShip V2 介绍:AI 驱动的可视化后端开发平台

本文链接:https://promptchoose.edu520.com/ai-tools/buildship-v2-ai/

Read more